We’re excited to announce a major upgrade to our AI Chatbot Diagram Generator – the fastest way to turn natural language descriptions into professional diagrams instantly!
What’s New in This Release?
- Dramatically Improved Stability
Say goodbye to failed generations! The AI Chatbot is now far more reliable, successfully creating diagrams even under high demand. - Better Relevance & Accuracy
Generated diagrams now align much more closely with your input. Whether you describe a business process, system architecture, or requirements, the output is smarter and more precise. - Superior Handling of Detailed & Complex Prompts
Long, detailed, or slightly technical descriptions? No problem. The enhanced model understands nuance and context better than ever, delivering exactly what you envision.
Enhanced Diagram Types
These improvements are now live for the following advanced modeling languages (we’ll be rolling out the same enhancements to additional diagram types very soon – stay tuned!):
- ArchiMate® Diagram (all viewpoints: motivation, product, stakeholder, implementation and deployment, migration, principles, etc.)
- SysML Requirement Diagram
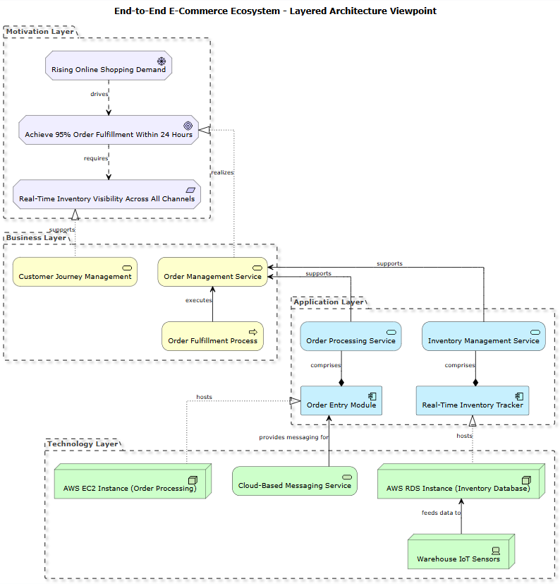
AI Diagram Generation – An ArchiMate Diagram Example
Below is an ArchiMate diagram example generated with the enhanced Visual Paradigm Chatbot, using the prompt “Generate an ArchiMate diagram for an end-to-end e-commerce ecosystem covering customer journeys, order fulfillment processes, supporting applications, using the Layered Architecture viewpoint.“

Try the Upgraded AI Diagram Generator Now!
Experience the most powerful text-to-diagram tool available today:
👉 Learn more about the AI Chatbot:
https://chat.visual-paradigm.com/
👉 Chat with the AI and generate diagrams instantly:
Whether you’re an enterprise architect, systems engineer, business analyst, or software developer, creating ArchiMate diagrams, SysML requirement diagrams, or any other model has never been faster or easier.
Start chatting, generate diagrams in seconds, and boost your productivity today!
#AI #DiagramGeneration #ArchiMate #SysML #VisualParadigm #EnterpriseArchitecture #ModelBasedSystemsEngineering #TextToDiagram
Visual Paradigm – The #1 AI-powered diagramming and modeling platform
https://www.visual-paradigm.com/












