विजुअल पैराडाइग्म डेस्कटॉप डाउनलोड करें
📉 हस्ताक्षरित ईए मॉडलिंग की चुनौती का समाधान
इस रिलीज से पहले, एक व्यापक एंटरप्राइज आर्किटेक्चर मॉडल बनाने के लिए अक्सर खाली कैनवास से शुरुआत करनी पड़ती थी। आर्किटेक्ट्स और विश्लेषकों को उच्च स्तर की व्यावसायिक आवश्यकताओं को विस्तृत, संरचित आरेखों में बदलने का कठिन कार्य सौंपा जाता था। इसके लिए ArchiMate विनिर्देश के गहन ज्ञान, दृष्टिकोण का सावधानीपूर्वक चयन और लंबे समय तक हस्ताक्षरित ड्राइंग की आवश्यकता होती थी, जो अक्सर प्रोजेक्ट शुरू करने और रणनीतिक संचार को धीमा कर देती थी।
जब विभिन्न हितधारकों को आर्किटेक्चर के बारे में संचार करने की आवश्यकता होती है, तो यह चुनौती और बढ़ जाती है, क्योंकि प्रत्येक समूह को एक विशिष्ट, अनुकूलित दृष्टिकोण की आवश्यकता होती है—ArchiMate दृष्टिकोण। एजाइल टीमों के लिए हाथ से दसों इन विशिष्ट दृष्टिकोणों को बनाना सर्वथा व्यावहारिक नहीं था।
🤖 AI ArchiMate और दृष्टिकोण उत्पादन का परिचय: तुरंत समन्वय
हमने इस फीचर को ईए मॉडलिंग के प्रारंभिक चरणों को तेजी से बढ़ाने और हितधारक संचार में सुधार करने के लिए बनाया है। ArchiMate तत्वों के निर्माण को स्वचालित करके और उन्हें आधिकारिक दृष्टिकोण के अनुसार संरचित करके, विजुअल पैराडाइग्म आपको रणनीति और सत्यापन पर ध्यान केंद्रित करने की अनुमति देता है, हस्ताक्षरित आरेख बनाने पर नहीं।

नए AI ArchiMate जनरेटर और दृष्टिकोण फीचर आपको अनुमति देता है:
- एक पूर्ण आरेख बनाएं:बस एक विषय या उच्च स्तर की आवश्यकता टाइप करें, और एआई एक व्यापक ArchiMate मॉडल ड्राफ्ट करता है।
- सभी आधिकारिक दृष्टिकोण तक पहुंचें:तुरंत आउटपुट को किसी भी आधिकारिक ArchiMate दृष्टिकोण के अनुसार संरचित करें, ताकि मॉडल उद्देश्य दर्शक के लिए अनुकूलित हो। समर्थित दृष्टिकोण शामिल हैं:
- एप्लिकेशन सहयोग
- एप्लिकेशन उपयोग
- व्यवसाय प्रक्रिया
- व्यवसाय प्रक्रिया सहयोग
- क्षमता नक्शा
- लक्ष्य योगदान
- लक्ष्य वास्तविकीकरण
- कार्यान्वयन और डेप्लॉयमेंट
- कार्यान्वयन पुनर्वास
- सूचना संरचना
- परिचयात्मक
- स्थानांतरण
- प्रेरणा
- संगठन
- परिणाम वास्तविकीकरण
- भौतिक
- सिद्धांत
- उत्पाद
- प्रोजेक्ट
- आवश्यकता वास्तविकीकरण
- संसाधन नक्शा
- सेवा वास्तविकीकरण
- हितधारक
- तकनीक
- तकनीक उपयोग
- आउटपुट को कस्टमाइज़ करें: अभीष्ट दर्शक (उदाहरण के लिए, इंजीनियर, उत्पाद प्रबंधक) और शैली (उदाहरण के लिए, औपचारिक, तकनीकी) को परिभाषित करें ताकि उत्पादित मॉडल और सहायक व्याख्या पूरी तरह से अनुकूलित हो।
- गुणवत्ता नियंत्रण बनाए रखें: उत्पादित, संपादित करने योग्य ड्राफ्ट प्राप्त करें जिसे आप सुधार और तथ्य जांच के लिए उपयोग कर सकते हैं, जिससे मॉडल आपके संगठनात्मक मानकों के अनुरूप रहता है और ड्राइंग समय काफी कम हो जाता है।
💡 नए फीचर को कैसे प्राप्त करें और उपयोग करें
अपने पहले AI-जनित ArchiMate मॉडल के साथ शुरुआत करने में केवल कुछ सरल चरण लगते हैं:
- पर क्लिक करेंउपकरण.
- चुनेंAI डायग्राम
- एक विशिष्ट चुनेंArchiMate दृष्टिकोण ड्रॉपडाउन मेनू से (उदाहरण के लिए, उत्पाद दृष्टिकोण)।
- एक विषय दर्ज करें
- दबाएं ठीक है
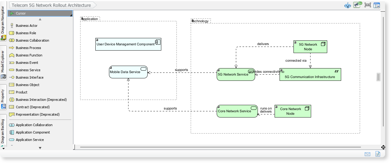
ArchiMate उदाहरण: टेलीकॉम 5G नेटवर्क रोलआउट आर्किटेक्चर
यह VP AI डायग्राम टूल के साथ उत्पन्न ArchiMate डायग्राम है, जो 5G नेटवर्क लॉन्च करने में शामिल मुख्य घटकों को रेखांकित करता है। यह दिखाता है कि एप्लिकेशन सेवाएं, नेटवर्क सेवाएं और इंफ्रास्ट्रक्चर तत्व मोबाइल डेटा और 5G कनेक्टिविटी प्रदान करने के लिए एक साथ कैसे काम करते हैं।

ArchiMate उदाहरण: डिजिटल बैंकिंग ट्रांसफॉर्मेशन प्रोग्राम
AI डायग्राम टूल में “डिजिटल बैंकिंग ट्रांसफॉर्मेशन प्रोग्राम” दर्ज करने से ArchiMate डायग्राम उत्पन्न होता है, जो आधुनिक डिजिटल बैंकिंग वातावरण में व्यवसाय प्रक्रियाओं, एप्लिकेशन सेवाओं और तकनीकी घटकों के बीच अंतर्क्रिया को दर्शाता है। ArchiMate डायग्राम आपको समझने में मदद करते हैं कि एंटरप्राइज आर्किटेक्चर के अलग-अलग परतें एक साथ कैसे काम करती हैं ताकि निरंतर डिजिटल बैंकिंग अनुभव प्रदान किए जा सकें।

ArchiMate उदाहरण: हेल्थकेयर इन्फॉर्मेशन एक्सचेंज प्लेटफॉर्म
यह ArchiMate डायग्राम दिखाता है कि अस्पताल, मरीज और सहायक एप्लिकेशन कैसे स्वास्थ्य सेवा नेटवर्क के माध्यम से चिकित्सा रिकॉर्ड को सुरक्षित तरीके से आदान-प्रदान करते हैं। AI-जनित ArchiMate डायग्राम पूर्ण संरचना प्रदान करते हैं, आपको व्यवसाय प्रवाह, एप्लिकेशन परतें और तकनीकी घटकों के एकीकरण को देखने में मदद करते हैं ताकि एक एकीकृत और सुरक्षित हेल्थकेयर जानकारी विनिमय प्रदान किया जा सके।

✅ व्यवसाय-आईटी अनुकूलन को तेजी से प्राप्त करने के लिए तैयार हैं?
यह शक्तिशाली अपडेट डायग्रामिंग से हाथ से काम निकालकर आपके एंटरप्राइज आर्किटेक्चर अभ्यास को ऊपर ले जाता है। चाहे आप निदेशकों के लिए क्षमता नक्शा तेजी से बनाना चाहते हों या संचालन टीम के लिए भौतिक इंफ्रास्ट्रक्चर दृश्य विस्तार से दिखाना चाहते हों, AI ArchiMate जनरेटर आपका नया आवश्यक उपकरण है।
आज ही Visual Paradigm Desktop के नवीनतम संस्करण पर अपग्रेड करें और प्रोफेशनल, एआई-सहायता वाले भविष्य का अनुभव करेंArchiMate डायग्राम रचना।












