Tingkatkan Arsitektur Perusahaan Anda: Generasi Diagram ArchiMate 4 Native AI dengan Pandangan Maret 12, 2026
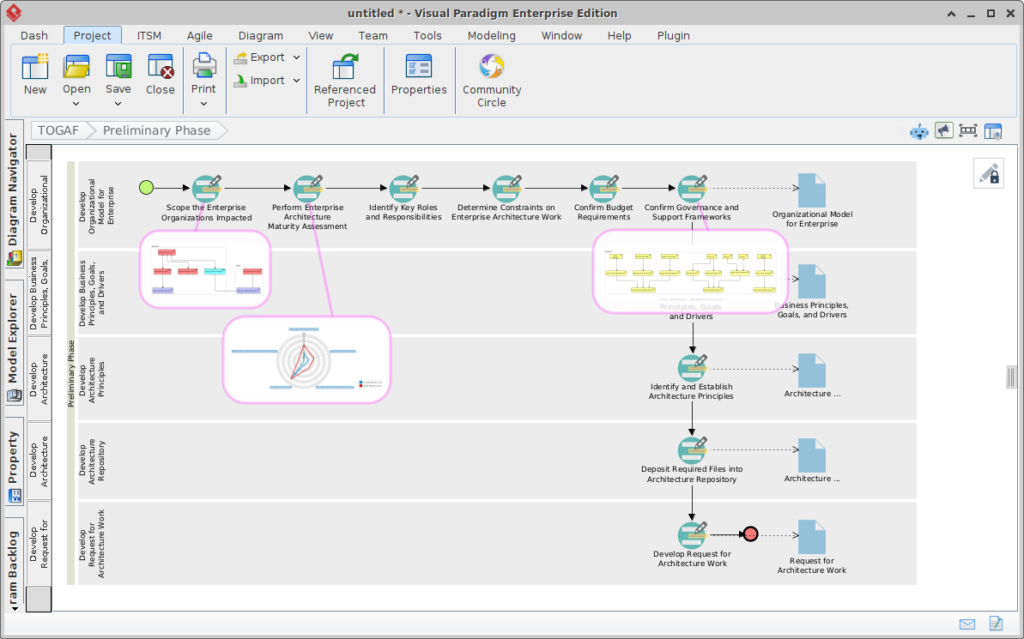
Memperkenalkan AI-Powered TOGAF Guide Through: Alat TOGAF AI Paling Maju dan Perangkat Lunak Arsitektur Perusahaan AI Maret 6, 2026
Visual Paradigm 18.0 Telah Tiba – Rilis Paling Cerdas & Didorong oleh AI dalam Sejarah Kami! Maret 6, 2026
Memperkenalkan AI-Powered TOGAF Guide Through: Alat TOGAF AI Paling Maju dan Perangkat Lunak Arsitektur Perusahaan AI Februari 12, 2026
Visual Paradigm 18.0 Telah Tiba – Rilis Paling Cerdas & Didorong oleh AI dalam Sejarah Kami! Februari 12, 2026