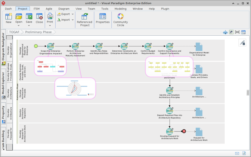
Giới thiệu Hướng dẫn TOGAF được hỗ trợ bởi AI: Công cụ TOGAF AI tiên tiến nhất và phần mềm Kiến trúc Doanh nghiệp AI Tháng 3 6, 2026
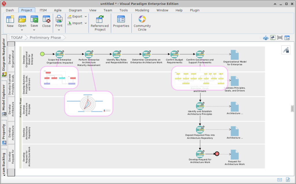
Visual Paradigm 18.0 Đã Ra Mắt – Phiên Bản Thông Minh Nhất & Được Đẩy Mạnh Bằng AI Trong Lịch Sử Của Chúng Tôi! Tháng 3 6, 2026
Giới thiệu Hướng dẫn TOGAF Được Tăng Cường Trí Tuệ Nhân Tạo: Công cụ TOGAF Trí Tuệ Nhân Tạo Cao Cấp Nhất và Phần Mềm Kiến Trúc Doanh Nghiệp Trí Tuệ Nhân Tạo Tháng 2 12, 2026
Visual Paradigm 18.0 Đã Ra Mắt – Phiên Bản Thông Minh Nhất & Được Đẩy Mạnh Bằng AI Trong Lịch Sử Của Chúng Tôi! Tháng 2 12, 2026