Visual Paradigm 18.0 Has Arrived – The Most Intelligent & AI-Driven Release in Our History! January 19, 2026
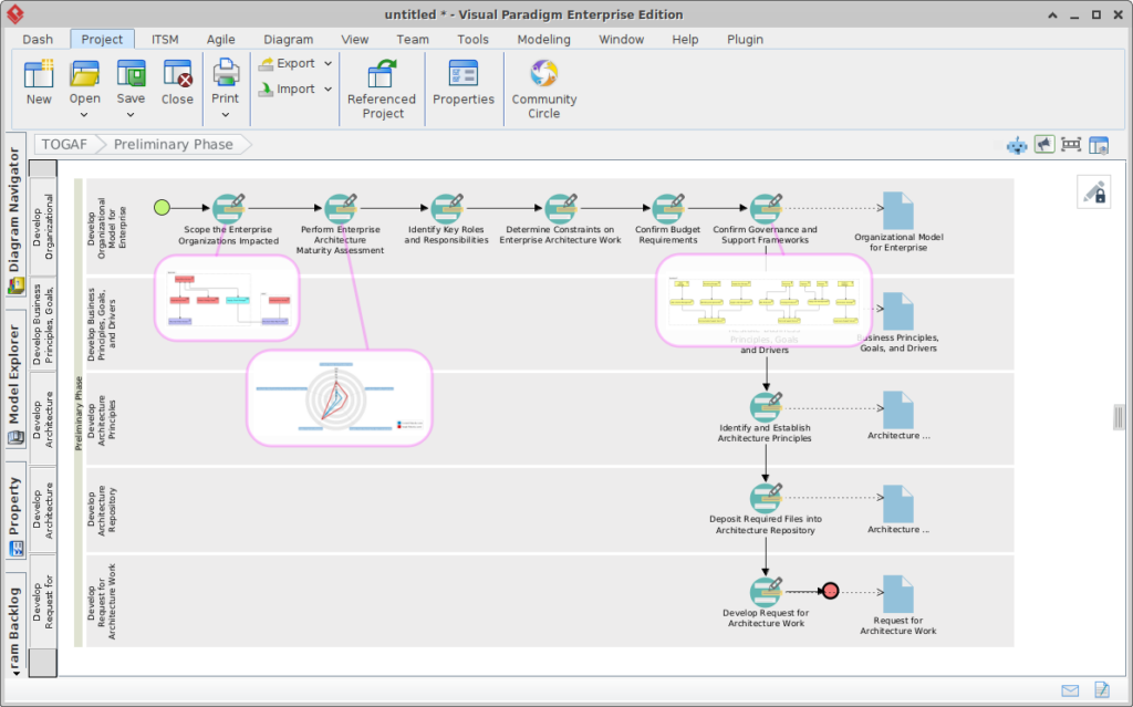
Introducing AI-Powered TOGAF Guide Through: The Most Advanced AI TOGAF Tool and AI Enterprise Architecture Software January 19, 2026